Solárne chladenie v budovách s využitím slnečnej energie
V poslednom čase sa vraciame k najjednoduchšiemu využitiu slnečnej energie – priamemu ohrevu a chladeniu, čiže k tzv. solárnej architektúre. Solárne chladenie je súčasťou využívania obnoviteľných zdrojov energie, ktoré pomáha bojovať proti klimatickým zmenám, šíreniu skleníkových efektov a znižovaniu emisií.
Slnečná energia je najdostupnejšou a najčistejšou formou obnoviteľnej energie, ktorú môžeme získať. Je hnacím strojom života na Zemi – zohrieva atmosféru a pevninu, vytvára vietor, zohrieva oceány, spôsobuje odparovanie vody, dáva silu vodným tokom a rastlinám, aby mohli rásť, a z dlhodobého hľadiska vytvára aj fosílne palivá. Každý rok dopadne zo Slnka na Zem asi desaťtisíckrát viac energie, ako ľudstvo za toto obdobie spotrebuje. Množstvo slnečnej energie dopadajúcej na územie Slovenska je asi 200-násobne väčšie, ako je súčasná spotreba primárnych energetických zdrojov u nás. Počas dňa pri bezoblačnom počasí dopadne zo Slnka na zemský povrch v priemere 1000 W/m2. Celkovo tak na Slovensku za rok dopadne na vodorovnú plochu približne 950 až 1 200 kWh na 1 m2. Existuje mnoho princípov premeny slnečnej energie na inú formu energie, najčastejšie je to premena na tepelnú a elektrickú energiu.
Obr. 1 Možnosti využívania slnečnej energie
Využitie slnečného žiarenia na chladenie
V ostatnom čase zaznamenávame počas letných mesiacov čoraz viac horúcich dní, preto stúpa dopyt po klimatizácii v rodinných domoch a komerčných budovách. V mnohých krajinách patrí klimatizácia k jedným z najväčších spotrebiteľov energie v budovách. Pritom platí, že práve dni, počas ktorých sa chladenie najviac vyžaduje, zároveň ponúkajú maximálne množstvo slnečnej energie. Teplo je najvýznamnejšou položkou v energetickej bilancii, preto je nevyhnutné zaoberať sa jeho spotrebou – eliminovať ju alebo používať efektívne systémy.
Existujú tri druhy chladenia:
- pasívne chladenie,
- solárne chladenie,
- fotovoltické chladenie.
Solárne tepelné chladenie
Technológia solárneho chladenia využíva tepelnú energiu získanú zo solárnych kolektorov na pohon chladiacich systémov. Tento systém pozostáva zo známeho fototermálneho systému (kolektory, zásobník, výmenník, riadiaca jednotka, rozvody), ktorý je doplnený chladiacim strojom poháňaným teplom. V tomto procese sa slnečné teplo zhromažďuje a využíva na tepelno riadený chladiaci proces v budove. Aby bol systém efektívny, je nevyhnutné použiť kolektory s čo najvyššou účinnosťou. Zväčša sa používajú vákuové solárne kolektory.
Prehľad systémov solárneho chladenia ukazuje na obr. 2. Systémy, ktoré sú označené modrou farbou, sú vo výskumnej a skúšobnej fáze. Systémy označené zelenou farbou sa bežne používajú. Ďalej sa budem zaoberať konkrétne dvomi typmi solárnych chladiacich systémov – absorpčným a adsorpčným chladením.
Obr. 2 Prehľad systémov solárneho chladenia
Obr. 3 Základná schéma absorpčného chladiaceho systému (LiBr)
Obr. 4 Základná schéma absorpčného chladiaceho systému (amoniak/voda)
Absorpčné chladenie
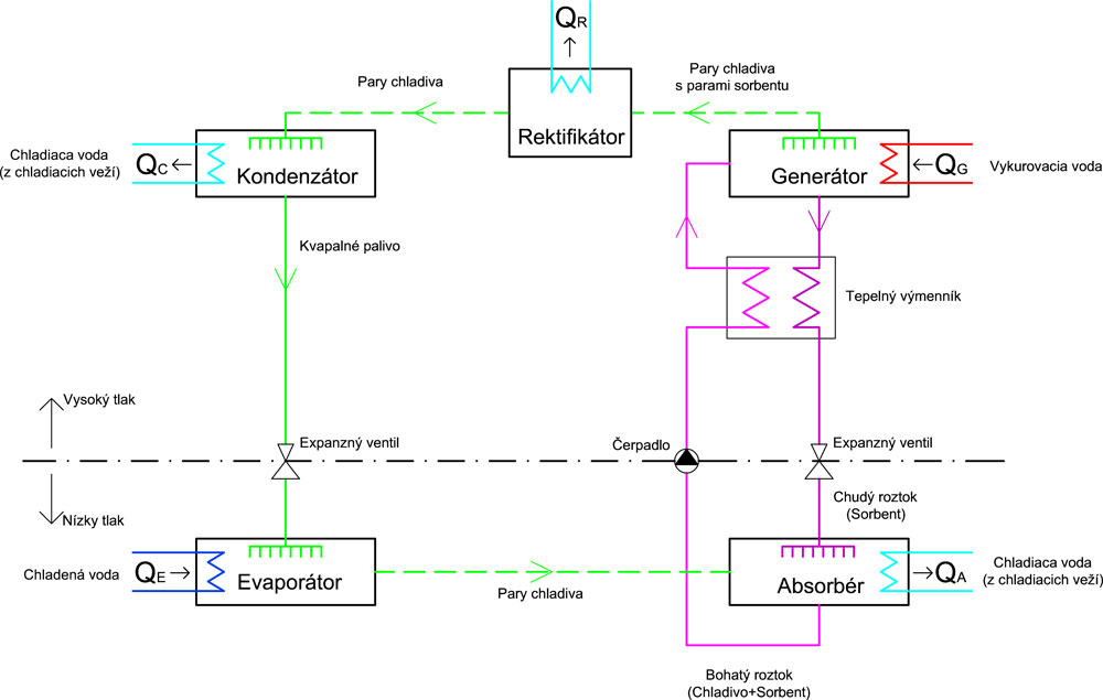
Princíp absorpčného chladenia sa podobá na klasické kompresorové chladenie, rozdiel je len v spôsobe získavania vyššieho tlaku pár chladiva potrebného na kondenzáciu. Pri kompresorovom chladení sa vyšší tlak dosahuje stlačením pár chladiva v kompresore (väčšinou elektricky poháňaný), ktorý je energeticky najnáročnejšou súčasťou chladiaceho zariadenia. Pri systéme absorpčného chladenia sa kompresia pár chladiva dosahuje termickým princípom s využitím solárneho tepla. Klasický proces kompresie nahrádza použitie nových častí chladiaceho zariadenia – absorbéra, generátora, obehového čerpadla, expanzného ventilu, tepelného výmenníka – a využitie ďalšej pracovnej látky (sorbentu). Pary chladiva sa v absorbente absorbujú sorbentom, zatiaľ čo sa absorbčné teplo odvádza do chladiacej veže. Vzniknutý roztok sa obehovým čerpadlom prečerpá na vyššiu tlakovú úroveň. Predhriaty roztok v tepelnom výmenníku sa ďalej prečerpá do generátora (desorbera). Pomocou vykurovacej vody zo solárnych kolektorov, prípadne doplnkového zdroja tepla sa chladivo s nízkym bodom varu vypudí z roztoku. Ochudobnený roztok (sorbent) sa cez tepelný výmenník a expanzný ventil vráti späť do absorbenta. Tepelný výmenník zabezpečí regeneráciu sorbenta a expanzný ventil zníži jeho tlak. Pary chladiva s vysokým tlakom, ktoré boli vypudené z roztoku, pokračujú do kondenzátora, kde kondenzujú, pričom sa kondenzačné teplo odvádza do chladiacej veže. Kondenzát chladiva sa pomocou expanzného ventilu expanduje do nižšieho tlaku a súčasne sa zníži jeho teplota. Následne sa privádza do výparníka (evaporátora), kde sa opätovne odparuje pri odobratí tepla chladiacej vode , pričom klesá jeho teplota. Na tomto tomto princípe funguje absorpčné chladenie. Celý cyklus sa dá opakovať potom, ako sa pary chladiva privedú späť do absorbenta.
Pri návrhu absorpčného systému je veľmi dôležité dbať na správny výber pracovných látok, lebo od ich chemických a termodynamických vlastností závisí účinnosť absorpčného chladenia. Najpoužívanejšími pracovnými látkami pary sú bromid/voda (LiBr/H2O) a voda/amoniak (H20/NH3). V prvom prípade je chladivom voda a v druhom amoniak.
Obr. 5 Základná schéma adsorpčného chladiča
Adsorpčné chladenie
Adsorpčné jednotky sú na trhu dostupné len vo vyššom výkonovom rade 50 až 500 kW a sú veľmi drahé. Ich ďalšou nevýhodou oproti absorpčným jednotkám je ich veľký objem a hmotnosť. Na druhej strane, vďaka nízkym pracovným teplotám možno pri adsorpčnom chladení použiť ako zdroj tepla lacnejšie ploché selektívne kolektory alebo teplo z výrobných procesov. Adsorpčná jednotka pracuje na podobnom princípe ako absorpčná jednotka. Teplo sa spätne využije na tepelnú kompresiu chladiva. Jednotka sa skladá zo štyroch častí – dvoch sorpčných komôr, evaporátora (výparník) a kondenzátora. Obidve sorpčné komory obsahujú tepelné výmenníky, ktoré sú obklopené sorbentom (v prípade adsorpčného chladenia je to látka s veľkou pórovitosťou). Sorbent v prvom priestore sa regeneruje pomocou horúcej vody z vonkajšieho zdroja tepla (napríklad slnečný kolektor), sorbent v druhom priestore viaže vodné pary vystupujúce z výparníka. Druhý priestor musí byť chladený tak, aby sa zabezpečila nepretržitá adsorpcia. Vďaka nízkemu tlaku chladivo vo výparníku prechádza do plynného skupenstva, a to od nástupu až do odparenia tepla z chladiaceho vodného cyklu, čím sa produkuje užitočný chladiaci efekt. Ak sa sorpčný materiál v adsorpčnom priestore nasýti vodnou parou do určitej miery, cyklus sa opakuje.
V súčasnosti sa pri adsorpčnom chladení používajú pracovné látky pary – silikagel/voda, silikagel/metanol, aktívne uhlie/amoniak, zeolit/voda a zeolit/metanol. Najbežnejšou kombináciou je silikagel ako sorbent a voda ako chladivo.
Záver
Ľudstvo využíva slnečnú energiu od nepamäti. V poslednom čase sa vraciame k najjednoduchšiemu využitiu slnečnej energie – priamemu ohrevu a chladeniu, čiže k tzv. solárnej architektúre. Solárne chladenie je súčasťou využívania obnoviteľných zdrojov energie, ktoré pomáha bojovať proti klimatickým zmenám, šíreniu skleníkových efektov a znižovaniu emisií. Medzi základné priority ľudstva dnes patrí dosiahnuť čo najnižšiu spotrebu energie.
Ing. Simona Michaličková
Recenzovala: doc. Ing. Otília Lulkovičová, PhD.
Obrázky: archív autorky, thinkstock.com
Autorka pôsobí na Katedre technických zariadení budov SvF STU v Bratislave.
Literatúra
1. Eicker, U.: Active Thermal Cooling Technologies (Chapter 5). In: Low Energy Cooling for Sustainable Buildings, Chichester: Wiley, 2009.
2. Székyová, M. – Ferstl, K. – Nový, R.: Vetranie a klimatizácia. Bratislava: JAGA GROUP, 2004.
3. Dostupné na: http://www.tzbportal.sk/kurenie-voda-plyn/solarne-chladenie.html.
Článok bol uverejnený v časopise TZB HAUSTECHNIK.














